Phú Blog

Hiệu ứng cánh bướm: Sự thay đổi nhỏ tạo nên khác biệt lớn

Hiệu ứng cánh bướm (Butterfly Effect) là một khái niệm trong lý thuyết hỗn loạn (chaos theory) miêu tả cách mà những thay đổi nhỏ trong hệ thống ban đầu có thể dẫn đến nhữn...

Khám phá chương trình TOK (Theory of Knowledge) trong hệ thống tú tài quốc tế

Trong hệ thống giáo dục quốc tế, chương trình Tú tài Quốc tế (International Baccalaureate - IB) được biết đến với sự nhấn mạnh vào việc phát triển toàn diện học sinh thông ...

Khám phá chương trình CAS (Creativity, Activity, Service) trong hệ thống tú tài quốc tế

Trong hệ thống giáo dục hiện đại, chương trình Tú tài Quốc tế (International Baccalaureate - IB) nổi tiếng với sự nhấn mạnh vào phát triển toàn diện học sinh....

Tầm quan trọng của bài luận nghiên cứu IB Extended Essay trong chương trình tú tài quốc tế...

Trong hệ thống giáo dục toàn cầu, chương trình Tú tài Quốc tế (International Baccalaureate - IB) nổi bật với sự nhấn mạnh vào việc phát triển toàn diện học sinh qua các môn...

Giới thiệu về NFT và cách nó vận hành

NFT (Non-Fungible Token) là một loại tài sản số được xây dựng trên công nghệ blockchain, đặc biệt là trên các nền tảng như Ethereum.

Khái niệm và tầm quan trọng của KPI

KPI (Key Performance Indicator) hay Chỉ số Hiệu suất Chính là các giá trị định lượng được sử dụng để đo lường hiệu quả hoạt động của một tổ chức, bộ phận, hoặc cá nhân đối ...

Đánh giá hiệu suất của team Development: Phương thức và hướng đi

Trong thế giới công nghệ phát triển nhanh chóng, việc đánh giá hiệu suất của một đội ngũ phát triển (team development) là một yếu tố then chốt để đảm bảo sự thành công của ...

Sự khác biệt giữa IPv4 và IPv6

Trong thế giới công nghệ ngày nay, Internet đã trở thành một phần không thể thiếu của cuộc sống con người. Với sự phát triển nhanh chóng của các thiết bị kết nối mạng, nhu ...

Công nghệ NFC: Khái niệm và Ứng dụng

NFC (Near Field Communication) là một công nghệ giao tiếp không dây tầm ngắn, cho phép trao đổi dữ liệu giữa các thiết bị khi chúng được đặt gần nhau, thường trong phạm vi ...

Hướng dẫn chi tiết về các cách bấm cáp mạng

Trong thế giới kết nối mạng hiện đại, việc hiểu rõ cách bấm cáp mạng là kỹ năng cơ bản và cần thiết cho bất kỳ kỹ thuật viên mạng nào....

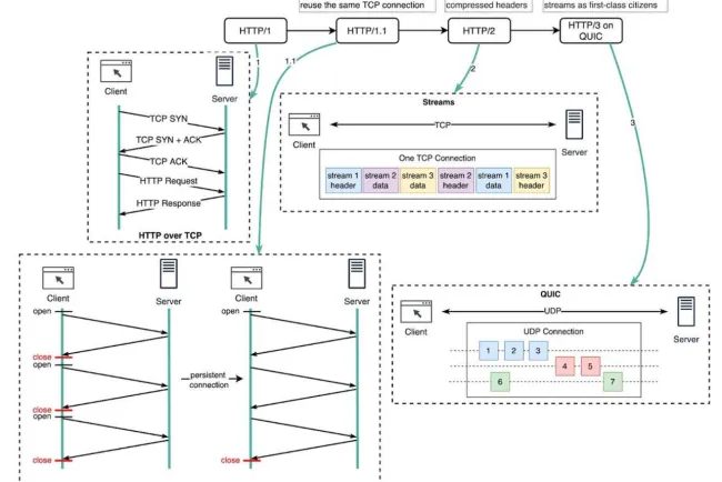
Chuẩn HTTP là gì?

HTTP (Hypertext Transfer Protocol) là một giao thức truyền tải siêu văn bản được sử dụng trên World Wide Web (WWW). HTTP là nền tảng của bất kỳ dữ liệu nào được trao đổi tr...

7 đặc điểm cần lưu ý khi thiết kế hệ thống kiến trúc phần mềm

Thiết kế hệ thống kiến trúc là một nhiệm vụ phức tạp, yêu cầu sự cân nhắc cẩn thận về nhiều yếu tố khác nhau để đảm bảo hệ thống hoạt động hiệu quả, an toàn, và bền vững....

Hệ thống quản lý chuỗi cung ứng(SCM)

Hệ thống Quản lý Chuỗi Cung Ứng (Supply Chain Management - SCM) đóng vai trò then chốt trong việc tối ưu hóa các quy trình từ sản xuất đến tiêu thụ, đảm bảo sản phẩm được đ...

7 thói quen giúp bạn thông minh hơn

Bảy thói quen giúp bạn thông minh hơn bao gồm: đọc sách hàng ngày để mở rộng vốn từ vựng và kiến thức; tập thể dục đều đặn để cải thiện sức khỏe não bộ và giảm căng thẳng; ...

Hệ quả của việc xem video ngắn gây hại cho bộ não: Một góc nhìn khoa học

Trong thời đại kỹ thuật số, việc tiêu thụ nội dung video ngắn đã trở thành một phần không thể thiếu của cuộc sống hàng ngày. Từ TikTok, Instagram Reels đến YouTube Shorts, ...

Sự phát triển quá nhanh của AI và tác động đến hệ thống năng lượng toàn cầu

Trong thập kỷ qua, trí tuệ nhân tạo (AI) đã tiến bộ một cách chóng mặt, trở thành một phần không thể thiếu trong nhiều lĩnh vực, từ y tế, giáo dục đến tài chính và năng lượ...

Khám phá sự vượt trội của chip AI Sohu từ Startup Etched: Mạnh hơn Nvidia H100 20 lần

Startup Etched, có trụ sở tại San Francisco, vừa công bố chip AI Sohu, mạnh gấp 20 lần so với H100 của Nvidia. Sohu là một dạng mạch tích hợp dành riêng cho ứng dụng (ASIC)...

Hệ thống quản lý nội dung - Content management system(CMS)

Hệ thống quản lý nội dung (CMS) là một ứng dụng dùng để quản lý nội dung, cho phép nhiều người dùng cùng tạo, chỉnh sửa và xuất bản nội dung....

10 lý do nổi bật khẳng định tầm quan trọng của hoạt động xây dựng đội nhóm

Xây dựng đội nhóm (team building) là một khái niệm không còn xa lạ trong môi trường làm việc hiện đại. Đây không chỉ là những hoạt động vui chơi giải trí mà còn mang lại nh...

Sự khác biệt giữa làm việc nhóm và xây dựng đội nhóm

Trong môi trường làm việc hiện đại, việc hợp tác giữa các thành viên là một yếu tố quan trọng để đạt được hiệu quả cao.